患者へのサービスを重視した統合医療システム 「ヘルス×ライフカルテ」を販売開始
日通システム株式会社(東京都千代田区、代表取締役社長:加村 稔)は、電子カルテシステム「ヘルス×ライフカルテ」を、2019年7月16日に販売開始いたします。

ヘルス×ライフカルテの特長
- Web系患者サービスを充実
Webサービスを用いた診療予約、問診機能といった日常の利便性に加え、電子カルテで入力された処方情報等を閲覧できる機能やPC・スマートフォンを通じて面談・診療を行えるWeb遠隔診療システムの提供を予定しています。
- セキュリティ対策に配慮されたクラウドサービス
クラウド型データセンターを利用し、データを保管しております。通信にはソフトウェアVPNを利用し、情報漏えいを防ぎます。
- ORCA連携機能
会計システムはORCA(日本医師会 ORCA管理機構株式会社の製品)との連動ができ医療機関の会計の省力化に貢献いたします。
※会計システムとの連携にはORCA管理機構・ORCAベンダーとの別途契約が必要です。
ヘルス×ライフカルテの概要
名称 : ヘルス×ライフカルテ
販売開始日: 2019年7月16日
対象領域 : 無床診療所
URL : https://karte.health-life.jp/
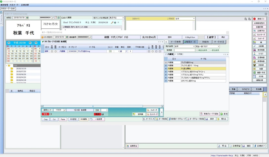
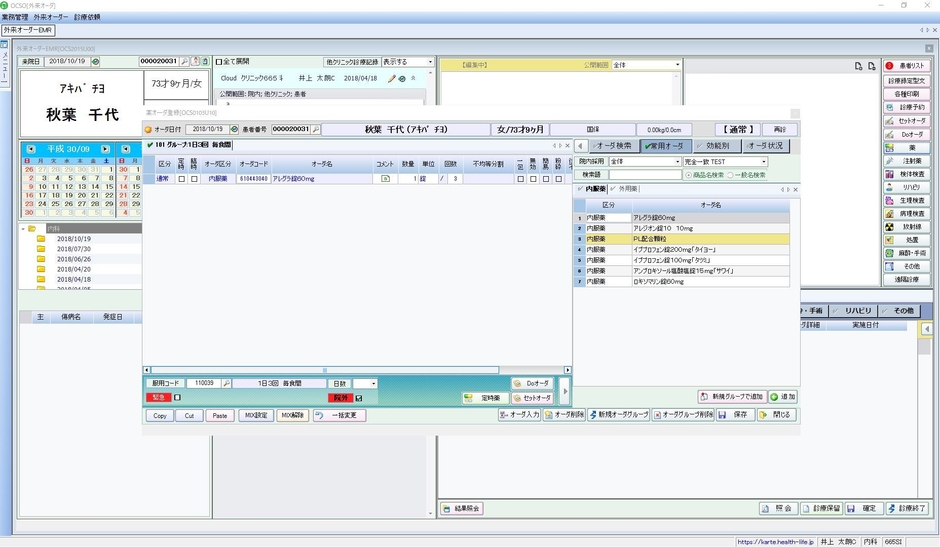
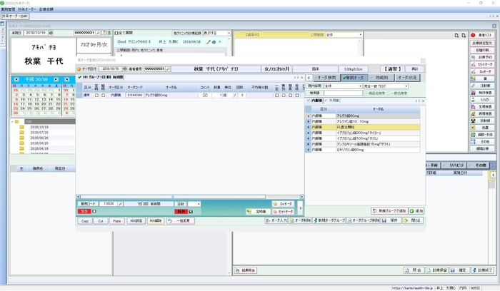
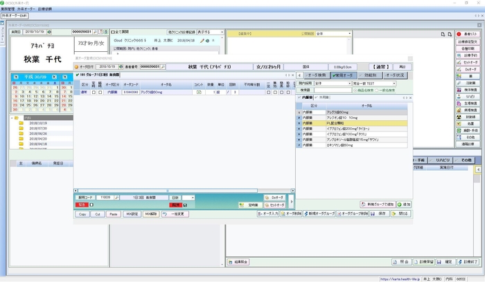
画面イメージ
受付画面

医師入力画面

診療予約

問診

無料体験キャンペーンを同時開催
「ヘルス×ライフカルテ+勤次郎Smart無料体験キャンペーン」を実施します。
「ヘルス×ライフカルテ」とクラウド型勤怠管理システムの「勤次郎Smart」を合わせて3か月間無料体験いただけるキャンペーンです。
申込期間:2019年7月17日~同12月31日
対象者 :期間中に無料体験へ申込されたお客様
キャンペーン実施条件
・体験に必要なPC・プリンタ・ネットワーク・通信回線はお客様にてご用意ください。
・体験に要する通信費用はお客様にてご負担ください。
・体験ではORCAとの連携など、一部利用できない機能があります。
勤次郎Smartの特長
・サーバーレスで、WEB環境があればすぐにご利用できるクラウドサービス
・外出先でもスマホやタブレット操作できるので、リアルタイムに従業員の勤務状況を把握
・選べる打刻方法(タイムレコーダー/ICカード・指静脈/スマホ・タブレット)
・弊社はもちろん、主要な給与計算ソフトと連携可能
・労働法に準拠した労務管理に対応しているので、コンプライアンス強化も実現
勤次郎Smartの概要
名称 : 勤次郎Smart
販売料金: 1アカウント月額200円(税別)
URL : https://www.nittsusystem.co.jp/smart/
日通システム会社概要
商号 : 日通システム株式会社
代表者 : 代表取締役社長 加村 稔
所在地 : 〒101-0021 東京都千代田区外神田四丁目14番1号
秋葉原UDXビル 北8階
設立 : 1981年4月
事業内容: HRM(Human Resource Management)ソリューションサービスの提供
資本金 : 9,840万円
URL : https://www.nittsusystem.co.jp/
製品に関するお問い合わせ先
日通システム株式会社 電子カルテ本部
Tel : 03-5577-5191
E-Mail: karte@nittsusystem.co.jp






