日立エルジーデータストレージ、3D LiDAR (TOF)センサー向け 動線計測ミドルウェアパッケージの無償提供を開始
株式会社日立エルジーデータストレージ(所在地:東京都港区、代表取締役社長&CEO:Min Byung Hoon)は、3D LiDAR (TOF)センサー向けの動線計測ミドルウェアパッケージの無償提供を開始しました。

当社の3D LiDAR (TOF)センサー、HLS-LFOMシリーズの動線計測は、既に日本内外の100店舗以上で活用いただいていますが、その実績と高い精度をより多くのお客様に簡単にご利用いただけるように、標準ミドルウェアパッケージとして公開しました。
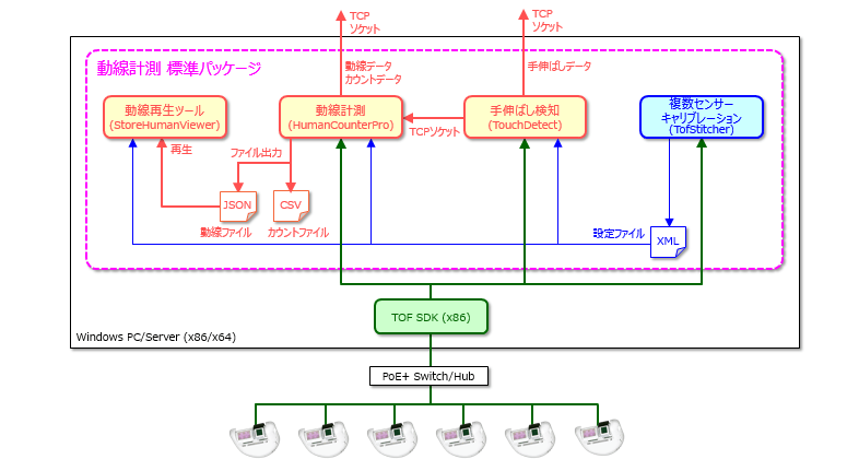
パッケージには、複数センサーをつなぎ合わせるキャリブレーションツール、動線計測ミドルウェア、手伸ばし検知ミドルウェア、および取得した動線データの再生ツールなどが含まれており、HLS-LFOMシリーズのユーザーは無償で利用することが可能です。
リテールの店舗で利用することで、今まで取れなかった店内での顧客行動がわかるようになる上、身長、速度、手伸ばし等の情報も取得できるようになります。
顧客行動分析

一台のセンサーではカバーできないような広い範囲でも、センサーからセンサーへ正確な座標で受け渡しを行うので、複数のセンサーを連結して一人の人を一本の動線データとすることができます。
複数センサー連携(スティッチング)

取得された動線データは、正確な座標情報と時刻で出力されるので、属性カメラや、商品棚、デジタルサイネージなど、様々なデータと連携が可能で、キャッシュレス店舗のようなリアルタイム性を必要とするソリューションの構築にも活用されています。
データ連携

動線データは、JSONファイルまたはTCPソケットで出力されるので、外部アプリケーションとの連携も容易です。
動線計測 標準パッケージ

詳しくは、 http://hlds.co.jp/product/tofsdk/peopletrack をご覧ください。
尚、3D LiDAR (TOF)センサーについての詳細は、
http://hlds.co.jp/product/ へアクセス、または『hlds tof』で検索ください。
会社概要
会社名 : 株式会社日立エルジーデータストレージ
所在地 : 〒108-0022 東京都港区海岸三丁目22番23号 MSCセンタービル4階
代表 : 代表取締役社長&CEO Min Byung Hoon
設立 : 2000年11月22日
事業内容: 光ディスクドライブおよび光応用製品の製造販売
URL : http://hlds.co.jp/v2/j_index.html






