ManageEngine「ServiceDesk Plus」オンプレミス版が リリース管理に対応 ServiceDesk Plus Version 13.0 リリース
ゾーホージャパン株式会社(代表取締役:Manikandan Thangaraj - マニカンダン・タンガラジ、本社:横浜市、以下 ゾーホージャパン)は、ITサービスマネジメントツール「ManageEngine ServiceDesk Plus(マネージエンジン サービスデスク プラス、以下 ServiceDesk Plus)」の最新版「Version 13.0」を、2022年6月22日に提供開始しました。本最新版は、リリース管理機能を実装しています。
・ITサービスマネジメントツール「ServiceDesk Plus」Webサイト
https://www.manageengine.jp/products/ServiceDesk_Plus/
ITリリースの設計、テスト、展開を効率的に
・変更をリリースに関連付けることで、モジュール間のシームレスな管理が可能
・各リリースの予定をカレンダービューで確認することで、スケジュールの衝突を回避
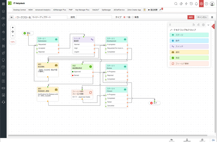
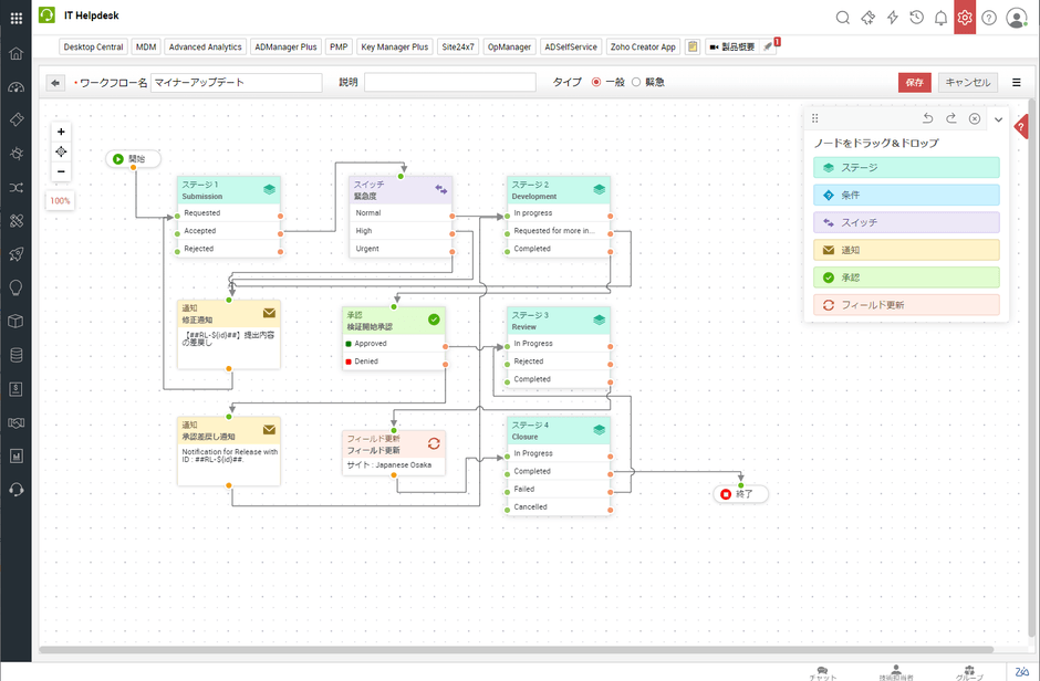
・ワークフローを利用し、リリース作業をコントロール

組織の成長とともにITインフラの定期的なアップグレードが必要になることが多々あります。しかし、リリースの際、チーム間の連携不足やスケジュールの衝突などの課題に多くの担当者が悩まされています。リスクを最小限に抑えリリースを行うために、変更管理などのITサービスマネジメントプロセスと連携した管理が効果的です。
ServiceDesk Plusのリリース管理機能により、以下を実現します。
・リリーステンプレート、役割、ステータスを設定することで、リリース管理プロセスのカスタマイズが可能

・リリースワークフローをドラッグ&ドロップで設定し、通知、条件チェック、承認、フィールドの更新など、さまざまなアクションが可能
・ワークフローと通知を設定し自動化することで、関係者への迅速な情報提供が可能

ServiceDesk Plusの価格
リリース管理は、ServiceDesk Plus Enterprise Editionの機能です。既にStandard/Professional Editionをご利用中の方は、トレードアップが必要となります。価格については、価格ページからご確認ください。
・「ServiceDesk Plus」の価格情報ページ
https://www.manageengine.jp/products/ServiceDesk_Plus/pricing.html
ServiceDesk Plusの評価版ダウンロード
ServiceDesk Plusでは、30日間無料で全機能を利用でき、技術サポートも受けられる「評価版」を提供しています。評価版は、以下のリンクよりダウンロードできます。
・「ServiceDesk Plus」の評価版ダウンロード
https://www.manageengine.jp/products/ServiceDesk_Plus/download.html
ServiceDesk Plusについて
ServiceDesk Plusは、インシデント管理、サービス要求管理、問題管理、変更管理、プロジェクト管理、CMDB、IT資産管理、契約管理、ナレッジ管理、レポート作成などの豊富な機能を備えたコストパフォーマンスの高いITサービスマネジメントツールです。
ITサービスマネジメントの成功事例を体系化したITシステムのライフサイクルマネジメントに関するガイドラインである「ITIL(R)」に則したプロセスの改善をサポートし、全世界10万社を超える企業に利用されています。お客様の利用用途に合わせ、搭載機能の異なる3つのEditionから最適なソリューションをお選びいただけます。また、オンプレミス版とクラウド版の両形態を提供しています。

ManageEngineについて
ManageEngineは、ゾーホージャパン株式会社が提供するネットワークやITサービス、セキュリティ、デスクトップ・ノートPC、ビジネスアプリケーションなどを管理する製品・サービス群です。必要十分な機能に限定、かつ、直感的な操作が可能な画面設計により、短期間での導入が可能であり、その後の運用フェーズにおいても手間がかからず、よりシンプルなIT運用管理を実現します。また、中堅・中小企業でも導入しやすいリーズナブルな価格で、これまで大手ITベンダーが提供する複雑で高額なツールを利用していた企業や、ツールを自社開発していた組織にも採用されてきました。現在では、日本国内の一般企業、官公庁や自治体などへ、5,000ライセンスを超える販売実績があり、安心して使える製品・サービスです。最大で37言語に対応する製品・サービスは、北米、欧州をはじめ、南米、中東、アジアなど世界で18万社以上の企業や組織が導入し、企業・組織のIT運用管理のシンプル化、グローバル化に貢献しています。

ゾーホージャパン株式会社について
ゾーホージャパン株式会社は、ワールドワイドで事業を展開するZoho Corporation Pvt. Ltd.(本社:インド タミル・ナドゥ州チェンナイ、CEO:Sridhar Vembu)が開発/製造したネットワーク管理開発ツールや企業向けIT運用管理ソフトウェア、企業向けクラウドサービスを日本市場に提供すると同時に関連するサポート、コンサルティングなども提供しています。 企業向けIT運用管理ツール群「ManageEngine」は、世界18万社を超える顧客実績を誇り、国内でも販売本数を伸ばしています。「ManageEngine」は、ネットワーク管理のOEM市場でスタンダードとして認知されてきたネットワーク管理開発ツール「WebNMS」のノウハウや経験を生かして開発されたものです。また、業務改善/生産性向上を支援する企業向けクラウドサービス群「Zoho」は、世界で6,000万人を超えるユーザーに利用されています。国内では「Zoho CRM」や、45種類以上の業務アプリケーションを利用できる「Zoho One」を中心にユーザー数を増やしています。

※本資料に掲載されている製品、会社などの固有名詞は各社の商号、商標または登録商標です。(R)マーク、TMマークは省略しています。
※ ITIL(IT Infrastructure Library(R))はAXELOS Limitedの登録商標です。







