PremiumSoft社がNavicat 17 日本語版を発表 WindowsとMacOS並びにLinuxに対応
PremiumSoft社は、2024年7月10日、データベース管理・開発の領域に新たな基準を打ち立てる革新的なリリース、Navicat 17の日本語版を発表いたしました(日本国内ディストリビューター:株式会社コドコド)。
Navicat 17は、ユーザがデータベースを操作する方法に革命をもたらし、比類のない効率性と生産性を実現する、最先端の機能と拡張機能を幅広く導入しています。MySQL、Redis、PostgreSQL、SQL Server、Oracle、MariaDB、SQLite、MongoDBのサポートにより、Navicat 17は生産性を向上させ、ワークフローを合理化し、卓越したユーザエクスペリエンスを提供します。

●Navicat(TM) 17 の最新バージョンには以下が含まれます:
・Navicat(TM) Premium 17
・Navicat(TM) 17 for MySQL
・Navicat(TM) 17 for PostgreSQL
・Navicat(TM) 17 for MongoDB
・Navicat(TM) 17 for MariaDB
・Navicat(TM) 17 for SQL Server
・Navicat(TM) 17 for Oracle
・Navicat(TM) 17 for SQLite
・Navicat(TM) 17 for Redis
Navicat(TM) 17の主な特徴
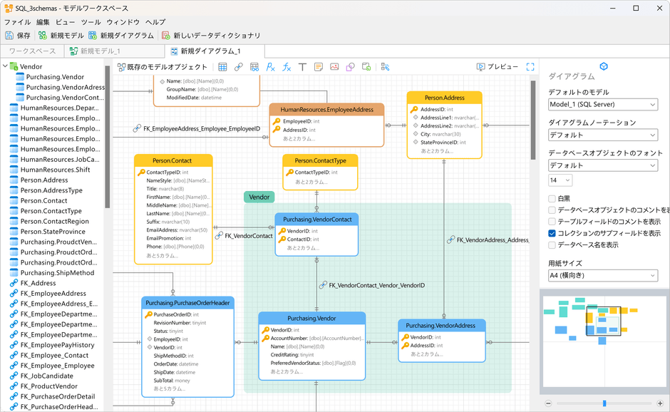
●まったく新しいモデルワークスペース:Navicat 17は、強化されたダイアグラム設計、より強力な同期ツール、データディクショナリのサポート、及びデータベースモデリング体験を新たな高みに引き上げるその他の機能を提供します。
●データプロファイリング:Navicat 17のデータビューアにはデータ・プロファイリング・ツールが統合されており、データの視覚的かつ包括的なビューをユーザに提供します。この機能により、ユーザは役立つインサイトを得て、データ分析に基づいた決定を提供できます。

●データディクショナリ:Navicat 17では、データディクショナリが導入され、さまざまなサーバプラットフォームにまたがるデータベース内の各データ要素のドキュメントと説明が提供されます。この機能により、データの理解が深まり、チームメンバ間の効率的なコラボレーションが促進されます。
●クエリ結果のピン留め:ユーザは、クエリ結果の特定のセットを参照用に保持できるようになり、比較や分析が容易になります。
●一目で分かるクエリ説明:Navicat 17では、MySQL、MariaDB、PostgreSQLデータベースのクエリ実装に関する役立つインサイトをユーザに提供するため、強力なグラフィカル表示機能を導入しました。
●テーブルプロファイル:Navicat 17では、テーブルのフィルタ、ソート順、カラム表示のさまざまな組み合わせを保存できます。この機能により、データの探索と分析を効率化します。
●Navicat URI:Navicat URIにより、ユーザはサーバオブジェクトを簡単に共有し、場所を特定することができ、共同作業を効率化し、生産性を向上させます。
●接続の管理:Navicat 17では、星印、色、グループを使用し、場合によってはそれらを非表示にすることで、接続を整理できる強化された接続管理機能を導入しました。
●ビジネスインテリジェンス(BI)機能:
・チャートインタラクション:ダッシュボード上のすべてのチャートを相互接続できるようになり、動的でインタラクティブなデータ探索が可能になりました。
・計算フィールド:ユーザは、特定の公式や計算式を使用してデータを変換できるため、意味のあるインサイトを導き出したり、高度なデータ分析を実行できるようになります。
・プラットフォームサポートの追加:Navicat 17のBI機能は、MongoDBとSnowflake データベースのサポートを追加しました。

●ビジュアル集計パイプライン(Aggregation Pipeline):Navicat 17では、MongoDBの集計パイプライン (Aggregation Pipeline)をステップバイステップで構築し、テストするための明快で応答性の高いUIが導入されています。この機能により、複雑なデータ処理タスクが簡素化され、効率が向上します。
●Redis Sentinelのサポート:Navicat 17にはRedis Sentinelのサポートが含まれ、ユーザはRedis Sentinel環境をシームレスに管理と監視が行えます。
Navicat 17はPremiumSoft社のWebサイト https://jp.navicat.com/products から、ダウンロード及び購入が可能です。また、Navicat 17のパワーと機能を直接体験いただけるよう、すべての機能を14日間ご使用いただける無償評価版ソフトウェアもございます。
旧バージョンをNavicat 17にアップグレードするには、Navicatカスタマーセンター( https://jpcustomer.navicat.com/ )をご覧ください。
Navicat(TM) 17 各製品の詳細説明URL
Navicat(TM) Premium 17 : https://jp.navicat.com/products/navicat-premium
Navicat(TM) 17 for MySQL : https://jp.navicat.com/products/navicat-for-mysql
Navicat(TM) 17 for PostgreSQL: https://jp.navicat.com/products/navicat-for-postgresql
Navicat(TM) 17 for MongoDB : https://jp.navicat.com/products/navicat-for-mongodb
Navicat(TM) 17 for MariaDB : https://jp.navicat.com/products/navicat-for-mariadb
Navicat(TM) 17 for SQL Server: https://jp.navicat.com/products/navicat-for-sqlserver
Navicat(TM) 17 for Oracle : https://jp.navicat.com/products/navicat-for-oracle
Navicat(TM) 17 for SQLite : https://jp.navicat.com/products/navicat-for-sqlite
Navicat(TM) 17 for Redis : https://jp.navicat.com/products/navicat-for-redis
Navicatについて
Navicat は、業界をリードするデータベースの管理と開発を行うソフトウェアです。そのトップ製品の1つであるNavicat Premiumは、1つのアプリケーションから MySQL、Redis、PostgreSQL、SQL Server、Oracle、MariaDB、SQLite、MongoDBデータベースに同時に接続することができます。また、Amazon RDS、Amazon Aurora、Amazon Redshift、Amazon ElastiCache、Microsoft Azure、Oracle Cloud、Google Cloud、MongoDB Atlas、Redis Enterprise Cloudなどのクラウドデータベースと互換性があり、さらにNavicat PremiumはGaussDBおよびOceanBase データベースとも互換性があります。Navicatを用いることで、データベースの構築、管理、保守を迅速かつ簡単に行えます。
PremiumSoft社について
PremiumSoft CyberTech Ltd. は、香港に本社を置く1999年に設立された多国籍企業で、長年にわたって数々の受賞歴のある製品を開発してきました。






































